51
CONSY - Anlagenkonfigurationsdaten verwalten
Variantengültigkeit
Funktionen des AMO
Fehler- und Hinweismeldungen
Querbeziehungen
Parameterbeschreibung
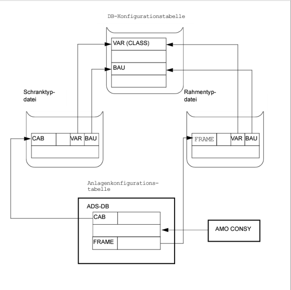
Mit diesem AMO werden die Daten für die Konfiguration von Schränken und Rahmen einer Anlage verwaltet. Sie sind ein Abbild des physikalischen Aufbaus der Anlage.
Anlagenkonfigurationstabelle
Die Konfigurationsdaten werden in der Anlagenkonfigurationstabelle hinterlegt. Sie enthält folgende Daten:
Je Schrank:
•
Name des Schranks
•
Schrankadresse
Je Einbauebene:
•
Name des Rahmens
•
eventuell die LTU-Nummer (bei Rahmen der SWU-Peripherie)
•
eventuell die Prozessor Identifikation für zentrale Rahmen
Nicht belegte Einbauebenen werden mit einem Freikennzeichen beschrieben. Zu den abgelegten Namen der Schränke und Rahmen müssen in den entsprechenden Typdateien Definitionen existieren.
Schrankname
Adresse
Rahmenname
LTU
PID1
PID2
PID3
Rahmenname
LTU
PID1
PID2
PID3
|
|
|
|
|
|
|
|
|
|
|
|
|
|
|
|
|
|
|
|
|
|
|
|
|
|
|
|
|
|
|
|
||
Tabelle 5
Anlagenkonfigurationstabelle
Schranktyp- und Rahmentypdatei
Die Schranktyp- und Rahmentypdatei werden als nichtresidente Subsysteme (analog der UBGDAT) produziert. Sie sind im RAM nur dann verfügbar, wenn sie mit LOAD_OVERLAY geladen werden. Normalerweise erfolgt der Zugriff jedoch auf HD. Sie enthalten die Gesamtmenge aller gültigen Schrank- und Rahmentypen. Die Baugruppendaten der Rahmentypdatei sind vom AMO veränderbar (Aktion AENDERN, OPT = BOARD) um Abweichungen von der planmäßigen Baugruppenkonfiguration zentraler Rahmen einbringen zu können. Die Pflege der übrigen Daten der beiden Subsysteme erfolgt über die Wartung des Chill-Sourcecodes.
Schrankname (z.B. "CAB600C")
Sachnummer (z.B. "G5228-X")
Varianten-Kz. (Baustufen für die der Schrank gültig ist, z.B. H600)
Bau-Kz. (Bauweisen für die der Schrank gültig ist, z.B. COMPACT)
Rahmenname
Einbauebene
|
|
|
|
|
|
||
Tabelle 6
Schranktypdatei
Rahmenname (z.B. "CCS")
Sachnummer (z.B. "B5331-X")
Varianten-Kz. (Baustufen für die der Rahmen gültig ist, z.B. H600)
Bau-Kz. (Bauweisen für die der Rahmen gültig ist, z.B. COMPACT)
Typ-Kz. (Rahmenklassifikation, z.B. CC-ADS Shelf)
Unit-Kz. (Kennzeichnung der Units, z.B. PROC_MIXED)
Proz. Typ (Prozessortypen des Rahmens, z.B. BP und ADM)
BG-Kurzbez.
EBT
Card Slot Typ
Systemhälfte
Einbauindex
|
|
|
|
|
|
|
|
|
|
|
|
|
|
|
|
Tabelle 7
Rahmentypdatei
Die Einteilung der Schränke in Einbauebenen und die Zusammenfassung der möglichen Einbauebenen sind im Servicehandbuch Band Hardware/Inbetriebnahme (A39110-R3713-A80- -32) im Register Hardwareübersicht dargestellt.
Seit der Variante HICOM Unity 1.0 hat die Behandlung der Schrank- und Rahmenbezeichnungen eine andere Bedeutung. Das LTU range hat zwei Teile: das HHS (HICOM Host System) und das AP (Acces Point). Die erhaeltlichen Werte des Ranges: HHS 1-15 und AP von 17-99. Das LTU 16 ist nicht gültig. Es gibt shelfs, die erst in dem HHS andere erst in dem AP zulässig sind.
Die Aktionen EINRICHTEN und CHANGE testen internal die Gültigkeit der eingegebenen LTU Nummer (Beispiele spaeter).
Die Schrank- und Rahmenbezeichnungen wurden in den Typdateien weitgehend übernommen. Abweichende Namen wurden nur dort gewählt:
•
wo unterschiedliche Rahmen bzw. Schränke dieselbe offizielle Bezeichnung haben (z.B.LTUS-Compakt = LTUSC)
•
wo dieselben Rahmen für unterschiedliche Systemvarianten verschieden konfiguriert sind (z.B.CCM-Rahmen für HICOM 3000E = CCME)
•
wo die Bezeichnungen länger als 8 Zeichen sind (z.B. CAB3000EC1 = C3000EC1).
Welche Schrank- und Rahmendaten sind für eine Anlage moeglich? Durch die Anlagenklassifikation (H80, H180, H600, ...) und den Hardware Aufbau (noncompact, compact, ...) werden die möglichen Namen der Schränke und Rahmen festgelegt.
Mit Hilfe der Funktion ABFRAGEN-CONSY können die Namen der zulässigen Schränke und Rahmen abgefragt werden.
Beispiele dazu im Kapitel ’ABFRAGEN-CONSY’.
Beispiele dazu stehen im Kapitel ’ABFRAGEN-CONSY’.
Bild 5
Übersicht
Schrankadressenbildung
Bild 6
Schrankadresse
OpenScape 4000 V10, Band 1: AMO Beschreibungen, Servicedokumentation, Ausgabe 12
, ID:
P31003H31A0S107120020
Copyright ©
Unify Software and Solutions GmbH & Co. KG
03/2024
- All rights reserved.